电力现货连续运行地区市场建设指引
国家能源局有关负责同志就《关于印发的通知》答记者问问答重点都在这里一图领会《电力现货连续运行地区
国家能源局有关负责同志就《关于印发<电力现货连续运行地区市场建设指引>的通知》答记者问
问答重点都在这里

一图领会《电力现货连续运行地区市场建设指引》

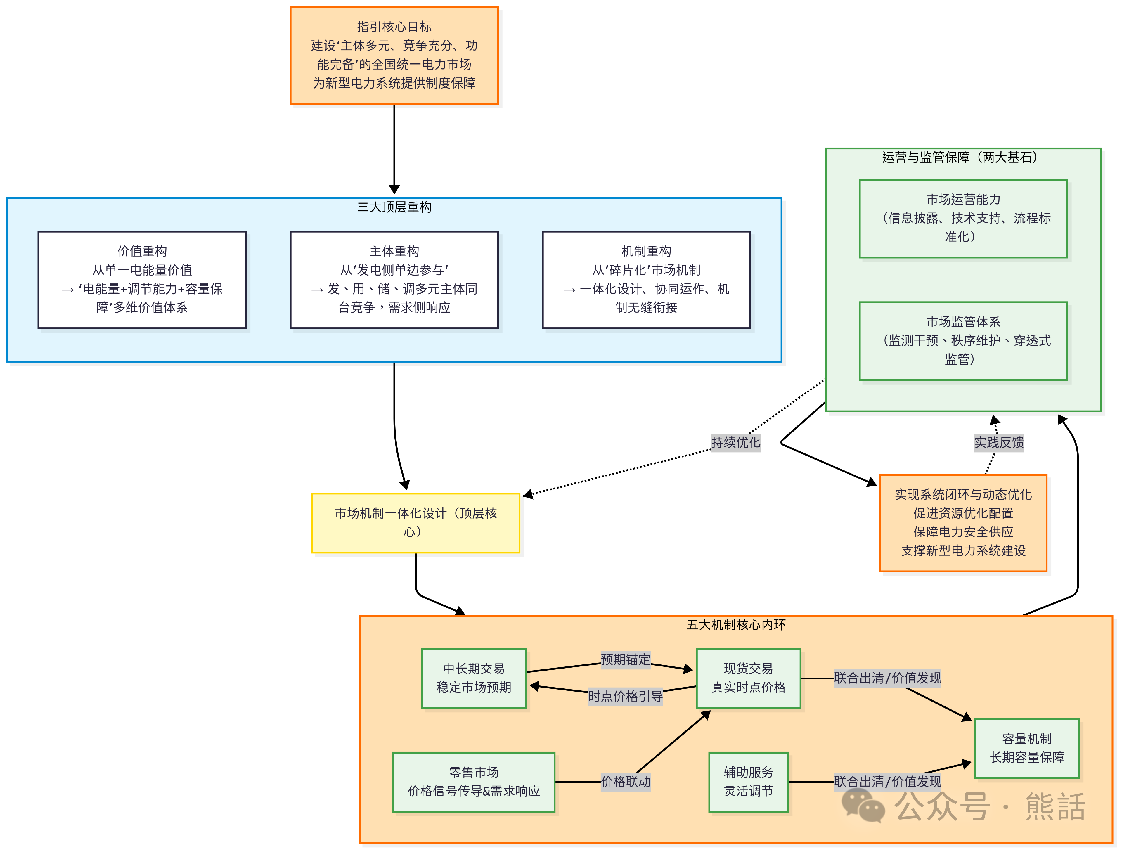
核心支柱:市场机制一体化设计
中长期交易是“压舱石”,提供稳定预期;
现货交易是“风向标”,发现真实时点价格。二者通过分时交易与限价衔接实现联动。
辅助服务市场为系统提供灵活调节价值,并通过与电能量市场联合出清,实现整体成本最优。
容量补偿/市场机制为系统的长期安全提供容量保障,确保发电容量充裕度。
零售市场是打通“批-零”价格传导的“最后一公里”,将批发市场的价格信号无损地传递给终端用户,激发需求侧响应潜力。
两大基石:运营与监管保障
市场运营能力是市场高效、稳定运行的技术基础(如信息披露、技术支持系统)。
市场监管体系是维护公平竞争、防范市场力滥用、应对突发情况的规则保障(如市场力监测、干预机制)。
闭环优化:
整个系统是一个动态优化的闭环。市场在运营和监管的保障下运行,其产生的数据和经验(如新问题、新挑战)又会反馈给监管机构,用于动态修订和完善《指引》本身及各地市场规则(《指引》最后一条明确建立了这一动态更新机制),推动市场持续演进。
这份《指引》绝非简单的操作手册,而是一份着眼于未来新型电力系统构建的顶层设计蓝图。它通过一套环环相扣、紧密衔接的制度设计,旨在引导中国电力市场从“有”到“优”,从“粗放”到“精细”,最终成为一个能有效支撑能源转型和国家安全战略的现代化市场体系。

责任编辑:叶雨田
免责声明:本文仅代表作者个人观点,与本站无关。其原创性以及文中陈述文字和内容未经本站证实,对本文以及其中全部或者部分内容、文字的真实性、完整性、及时性本站不作任何保证或承诺,请读者仅作参考,并请自行核实相关内容。
我要收藏
个赞

